The following are email statuses that an email address can have in TotalBrokerage:
- Valid: The email address is valid, and emails can be sent to them.
- Soft Bounce: An email sent to this address has been temporarily delayed by the receiver. We will continue to attempt to send this email, and it may be delivered later.
- Hard Bounce: An email sent to this address has not been accepted by the receiver you are attempting to send it to. This email address is most likely invalid.
- Spam: The person who owns this email address has marked the sender as spam.
- Invalid: The email address is invalid and does not exist.
- Unsubscribed: The person with the email address has unsubscribed from TotalBrokerage emails.
- Possibly Invalid: The email address provided is possibly invalid. You will still be able to send emails to possibly invalid emails.
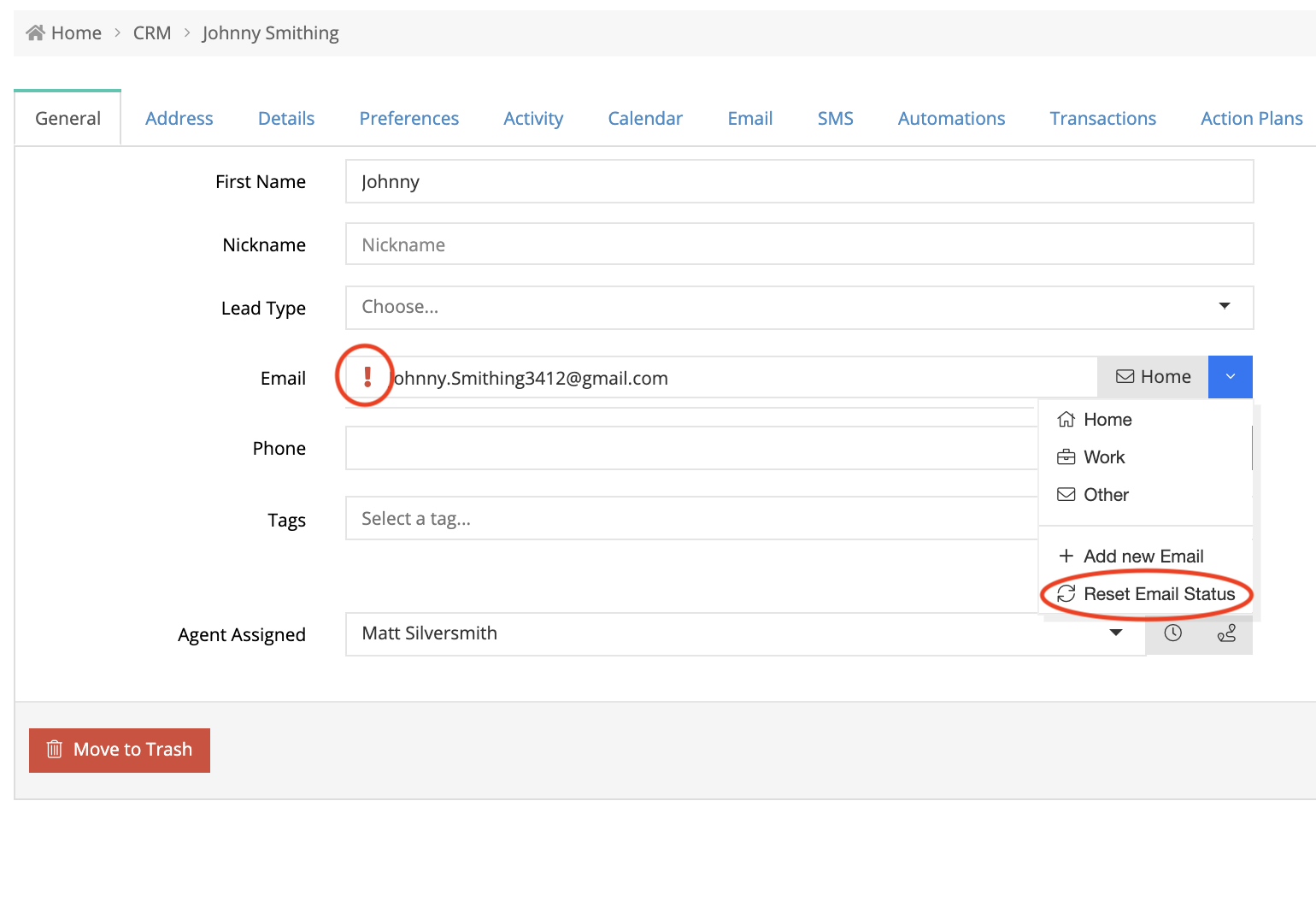
First, navigate to the contact.
To reset the email status, click the ! icon to the left of the email or select from the dropdown menu. 
After you click one of these two options, the following popup will appear, asking you to include some notes on why you are resetting the email.
Fill out these notes and click Save, and the email's status will be reset.
You will see the symbol indicating the email has bounced has gone away.
For invalid email addresses belonging to people that aren't contacts (such as Accounts), go to CRM → Add a Contact, and paste in their email address. This will let you click the error symbol to reset.